Teacher Portal - Handovers
The Handover area of the Teacher Portal allows users to record the materials and resources they have used in class. This can be helpful in order to track the resources that a student may have used in previous lessons, to avoid repeated use of materials.
The process of adding handover records is easy and the materials database is self-populating.
To add a new handover material for a specific student:
- Login to teacher portal
- Select the 'Students' tab
- Find the student that you wish to add the 'handover' information for
- Across from the student names you can see 'Handovers' - select this button

- In the next screen, you can see an option that says 'New Handover'
- Select this option

- This opens up a text box where we can enter the details of the handover material used - and write any comments that could be helpful in regards to the materials that a specific student has used.
- Example:
- Material - Shawshank Redemption
- Type - DVD
- Note - First 15 minutes

Adding Handovers via the 'Classes' Tab:
This process is similar to the above.
- Login to teacher portal
- Select the 'Classes' tab
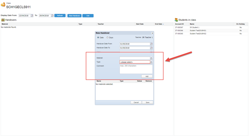
- Choose a class and select the 'handover' button

- Here you can see the students in the selected class
- Select the 'New Handover' button

- Here you'll see the 'New Handover' box appear
- You can add the materials used in the lesson and select save

Ultimately, as students move from class to class - the handover screen will show (based on the current students in the class) any materials used in previous & current classes.